Twitter システム 構成

Aws アマゾン ウェブ サービス クラウド On Twitter Aws導入事例 株式会社エイチ アイ エス Https T Co 6eoi9udcql 年末年始の帰省 お休みの旅行でお世話になる旅行代理店 Awsのサービスを導入したh I S 株式会社エイチ アイ エス の Aws導入の決め手や

2z Ai Maker On Twitter スケッチメーカーのシステム構成図を書いてみました Https T Co Kwghs8g2qt

個人webサービスシステム構成事典 Twitter Search


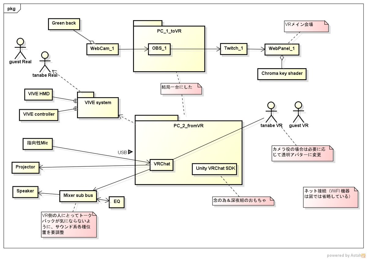
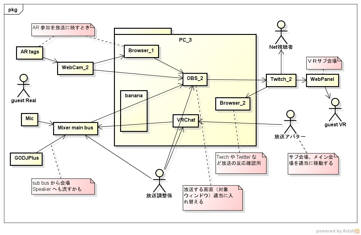
Naqtn なくとん On Twitter Vrtorオンオフ会 ちなみにシステム構成はこんな感じ 技術者へ Umlツールで書いているけど矢印とかはいんちきなので気にしないで

放映中のアニメ作品の情報を提供するanime Restful Api サーバー作りました Qiita

構成図 Hashtag On Twitter

個人webサービスシステム構成事典 Twitter Search
かいちょ On Twitter これからvpsを始めたい方 Itエンジニアの方 詳細を知りたい方向けに ごちゃごちゃしてますが詳細な構成図を作りました ご参考になれば幸いです システム構成図 Vps サーバー Plesk Https T Co Cgc9vds6ha Twitter

Naqtn なくとん On Twitter Vrtorオンオフ会 ちなみにシステム構成はこんな感じ 技術者へ Umlツールで書いているけど矢印とかはいんちきなので気にしないで

Twitter पर Cgworld Jp リモートワーク一次フェーズ に移行した ポリゴン ピクチュアズが導入したteradiciによるリモートワークのシステム構成とは 高解像度でも実作業と変わらないほどレスポンスが速い と評したteradici Cloud Access Softwareの利点や運用

Twitterで本当に つぶやける 仕組みをつくってみたら 世界が少しだけ変わった 株式会社lig
You have just read the article entitled Twitter システム 構成. You can also bookmark this page with the URL : https://abbiet3lu.blogspot.com/2022/04/twitter.html
0 Response to "Twitter システム 構成"
Post a Comment